Parmi les nouveautés tant attendues d’iOS 18, il y a la “fusion” des rappels dans le calendrier. Il est ainsi possible de voir et de créer des rappels depuis l’application Calendrier sur votre iPhone, iPad et Mac.
1. Créer des rappels depuis l’app Calendrier sous iOS 18 et iPadOS 18
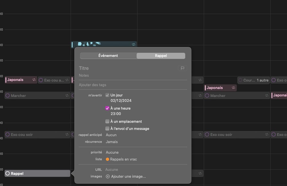
Pour créer un rappel qui doit s’afficher dans le calendrier, il doit avoir une date d’échéance, des rappels programmés, avec une date d’alerte. En plus de la possibilité de le créer depuis l’app Rappels, c’est également possible depuis l’app Calendrier, comme pour un autre évènement :
1.1. Ouvrez l’application Calendrier et appuyez sur le +, en haut à droite ;
1.2. Allez dans l’onglet Rappel ;

1.3. Indiquez un Titre et, si vous le souhaitez, une note ;
1.4. Choisissez obligatoirement une Date et, en option, une Heure ;

1.5. Indiquez vote choix concernant la répétition de ce rappel dans Répéter ;
1.6. Vérifiez qu’il est bien dans la Liste de votre choix ;
1.7. Dans Détails, indiquez un Lieu et une Priorité si besoin ;

1.8. Confirmez ce nouveau rappel avec Ajouter, en haut à droite.

Ce rappel, qui peut être coché, apparait désormais dans votre calendrier parmi les autres évènements.

2. Afficher les rappels
Les rappels n’apparaissent pas parmi les évènements ? Veillez à les afficher, comme n’importe quel autre calendrier :
2.1. Ouvrez l’app dans l’application Calendrier, appuyez sur Calendriers, au milieu en bas ;
2.2. Appuyez sur Autres, s’il n’est pas déroulé ;
2.3. Cochez Rappels programmés.

3. Créer des rappels depuis l’app Calendrier sous macOS Sequoia
Comme souvent avec Apple, cette mise à jour de l’application Calendrier est aussi valable sur votre Mac :
3.1. Dans l’application Calendrier, appuyez sur le +, en haut à gauche ;

3.2. Indiquez les mêmes informations concernant ce rappel ;

3.3. Assurez-vous d’afficher les rappels en activant le calendrier nommé Rappels programmés.

Malheureusement, il n’est pas possible de choisir qu’elle liste de rappels peut s’afficher ou non dans le calendrier. Ce sont tous les rappels programmés qui s’affichent ou aucun. Cela peut être très pratique pour centraliser en un seul endroit ce que vous devez faire ou vite être encombrant.